
Projets
Vous y découvrirez différents projets que j’ai réalisés, reflétant mes compétences et mon évolution professionnelle. Bonne visite et exploration !
Engagez avec un eutidant en bts sio et un Technicien/agent en support informatique
Au cours de mes études, j’ai eu l’opportunité de travailler sur plusieurs projets académiques qui m’ont permis de développer mes compétences techniques et organisationnelles. Ces projets m’ont non seulement enrichi d’un point de vue académique, mais m’ont aussi préparé à relever des défis pratiques dans le cadre professionnel

Site en html/css
Création d’un site en HTML CSS

coming soon
a venir ….

Base de données
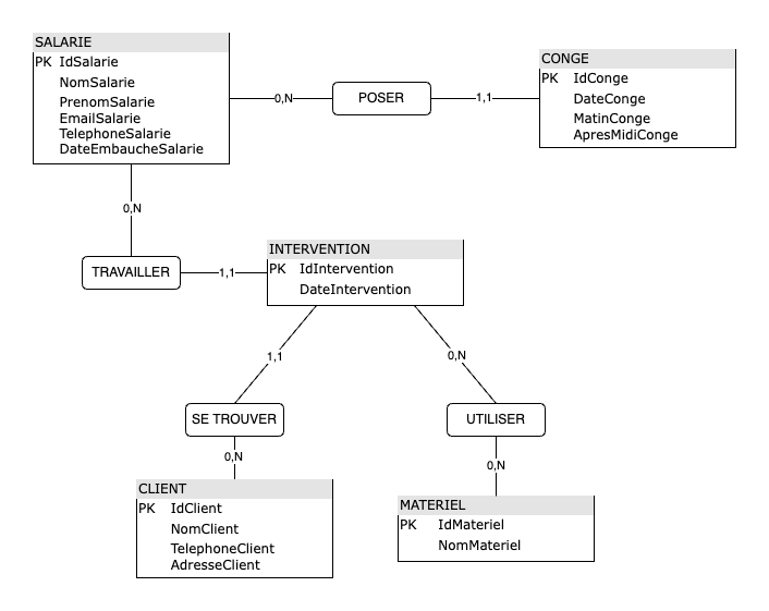
Modèle MCD en DATA MANAGEMENT

coming soon
a venir ….

Réseau
Configuration routage avec Cisco Packet Tracer